-
Notifications
You must be signed in to change notification settings - Fork 738
Fix CA2000 analyzer warnings #3824
New issue
Have a question about this project? Sign up for a free GitHub account to open an issue and contact its maintainers and the community.
By clicking “Sign up for GitHub”, you agree to our terms of service and privacy statement. We’ll occasionally send you account related emails.
Already on GitHub? Sign in to your account
Conversation
nkolev92
left a comment
There was a problem hiding this comment.
Choose a reason for hiding this comment
The reason will be displayed to describe this comment to others. Learn more.
I think we should try to make use of some modern using declaration pattern to reduce the footprint.
wyt?
6da4b65 to
9fa2ab1
Compare
nkolev92
left a comment
There was a problem hiding this comment.
Choose a reason for hiding this comment
The reason will be displayed to describe this comment to others. Learn more.
Just a question or two about what the analyzer fix is in that scenario.
I also left a few style nits.
|
|
||
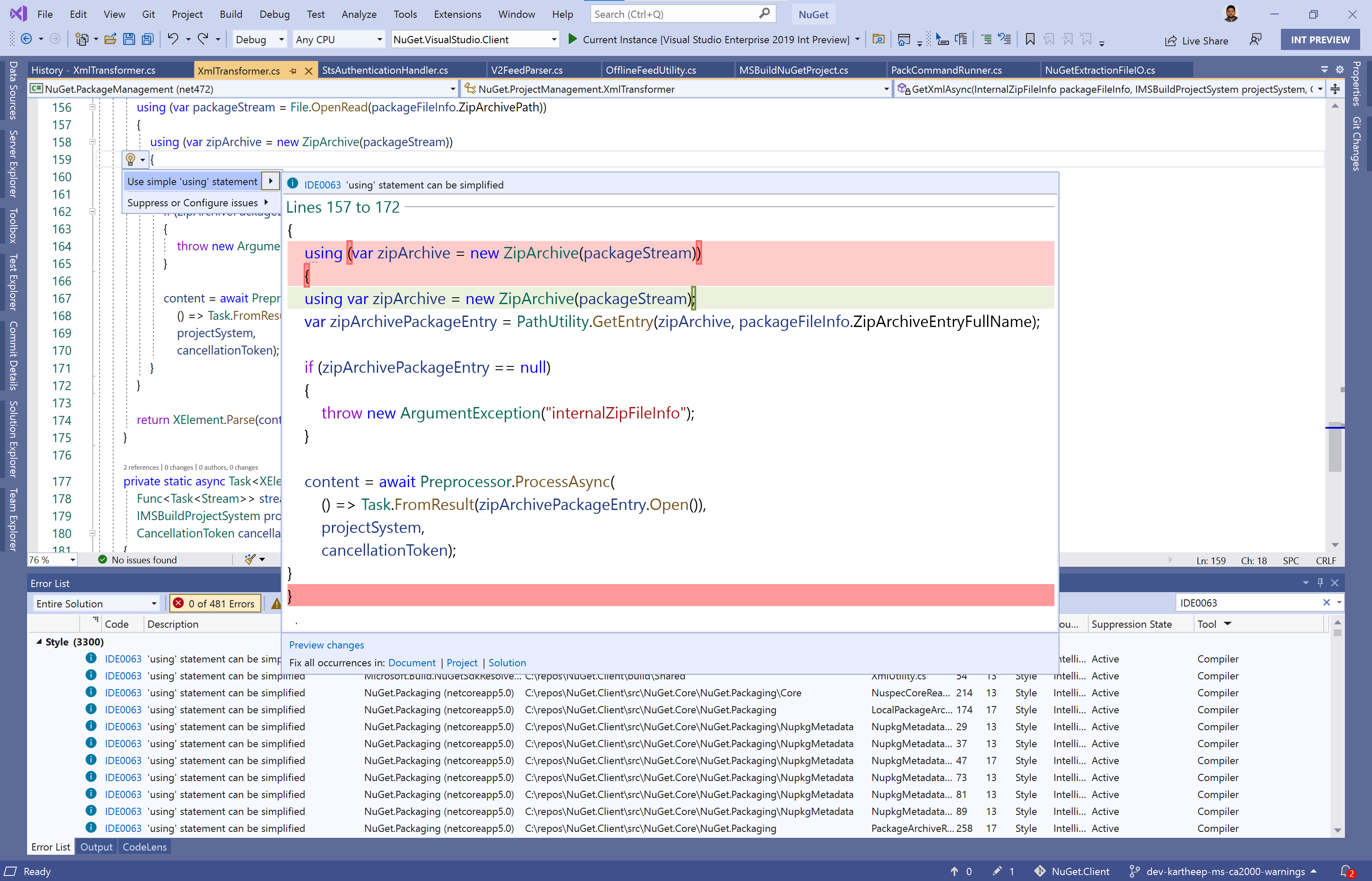
| using (var package = new PackageArchiveReader(outputPath)) | ||
| { | ||
| using var package = new PackageArchiveReader(outputPath); |
There was a problem hiding this comment.
Choose a reason for hiding this comment
The reason will be displayed to describe this comment to others. Learn more.
This seems like it's only changing from old usage to new usage. Is there an analyer fix here?
There was a problem hiding this comment.
Choose a reason for hiding this comment
The reason will be displayed to describe this comment to others. Learn more.
There was a problem hiding this comment.
Choose a reason for hiding this comment
The reason will be displayed to describe this comment to others. Learn more.
Given that it's a stylistic fix, rather than a functional one, I'd normally say, avoid doing that to not introduce unnecessary changes. Especially when readability is not necessarily changing too much.
Given all that, I won't block on that, you can make a judgment call/discuss this feedback with others from the team.
There was a problem hiding this comment.
Choose a reason for hiding this comment
The reason will be displayed to describe this comment to others. Learn more.
Given that it's a stylistic fix, rather than a functional one, I'd normally say, avoid doing that to not introduce unnecessary changes. Especially when readability is not necessarily changing too much.
Sure, I agree. I also feel setting Language Version to 8 to core libraries a bit restrictive because net5.0 already defaults to Language Version 9. Since all of our projects targets multiple TFMs including net472, I think we will be struck to C# 7.3 which is the default language version for all .NET framework projects.
I prefer reverting my last commit to this branch where we added '8` for few projects unless other team members has additional feedback.
There was a problem hiding this comment.
Choose a reason for hiding this comment
The reason will be displayed to describe this comment to others. Learn more.
I'm not suggesting going back to 7.3 actually.
I'm merely suggesting address only CA2000 warnings in this PR.
We should move to 8 or even 9 wherever we can.
There was a problem hiding this comment.
Choose a reason for hiding this comment
The reason will be displayed to describe this comment to others. Learn more.
Got it. Thanks, Nikolche for clarification. AFAIK, I modified using statement while fixing CA2000 warnings in this PR but not in other places. I will fix the nit pics suggested in other comments in the next commit.
src/NuGet.Core/NuGet.PackageManagement/FileModifiers/XmlTransformer.cs
Outdated
Show resolved
Hide resolved
nkolev92
left a comment
There was a problem hiding this comment.
Choose a reason for hiding this comment
The reason will be displayed to describe this comment to others. Learn more.
Nice job ;)
Make sure you read my comment in the previous thread :)
9fa2ab1 to
2299298
Compare
|
🔔 @NuGet/nuget-client |
|
Planning to merge this PR by end of day today. Happy to address additional feedback. |

Bug
Fixes: https://github.com/NuGet/Client.Engineering/issues/643
Regression: No
Fix
Details: Fixed CA2000 analyzer warnings in the product code. 36 out of 90 violations were fixed and added
justificationinGlobalSuppressions.csfor the remaining violations.Testing/Validation
Tests Added: No
Reason for not adding tests:
Validation: All checks passed in CI